【実践課題】UI改善_ECサイト課題解決
OVERVIEW
SHElikes PRO Designerの実践課題として実施。クライアントより提示された課題に対し、その発生要因・解決手段を考えた。UIの視点から現行のECサイトに対する改定デザイン案を制作・提出資料を仕上げた。
- 制作時間:5日間
- 制作範囲:デザイン制作、提案資料作成、モックアップ制作
- 制作ツール:Figma
制作物





制作要件

制作過程
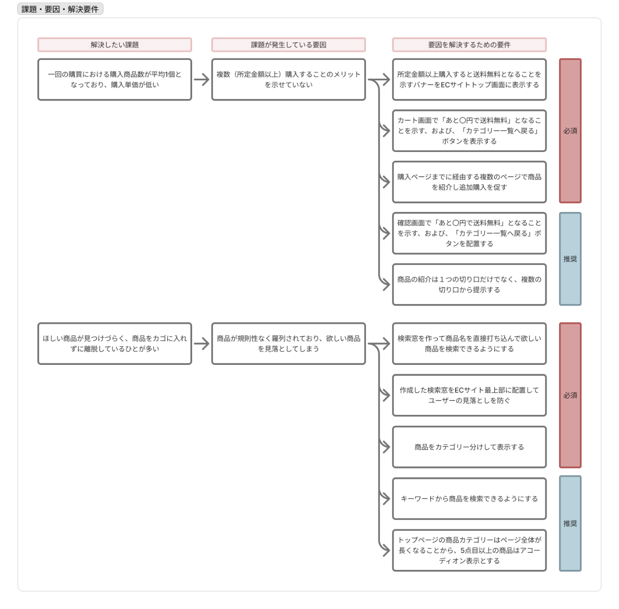
【STEP1】解決すべき課題に対する発生要因・解決要件掘り下げ
クライアントが解決したい課題2点対し、その課題が発生している要因とそれを解決するための要件をUIの視点で考えた。要件については一度全て書き出した後、『必須(優先度高く取り組む内容)』と『推奨(満たしているとよりよくなる内容)』に分類した。

【STEP2】ECサイト改善案制作
STEP1で抽出した解決要件を、現行のECサイトに盛り込むかたちで改善案を制作した。制作前に紙に手描きでラフ案を描きイメージを固めてから着手した。
【STEP3】提案資料の作成
解決要件と改善案を、モックアップを活用しながら提案資料にまとめた。
<追加制作> UX視点を含めた改善案
課題はUI視点での改善案提出であったが、UXの視点を含めることでより良いECサイトになると考えた。事前作業として『現状分析』・『SWOT分析』・『共感マップ作成』を行った後、ECサイト改善案を制作・提案資料に落とし込んだ。
- 提案資料





- 事前作業



制作を通しての学び
- デザインと一口にいっても、ビジュアル表現だけでなく、デバイスの使用感や体験を創ることもデザインの一つであることを学んだ。ユーザーが日常の中でどのようなデバイスを使い、どのような事を考え行動しているかをよく観察することがこれらのデザインを設計するうえで重要な視点だと感じた。
- 自分も一人のユーザーとして、世のなかにあるプロダクトをよく観察のうえ分析・言語化してデザインストックを溜めたいと感じた。
